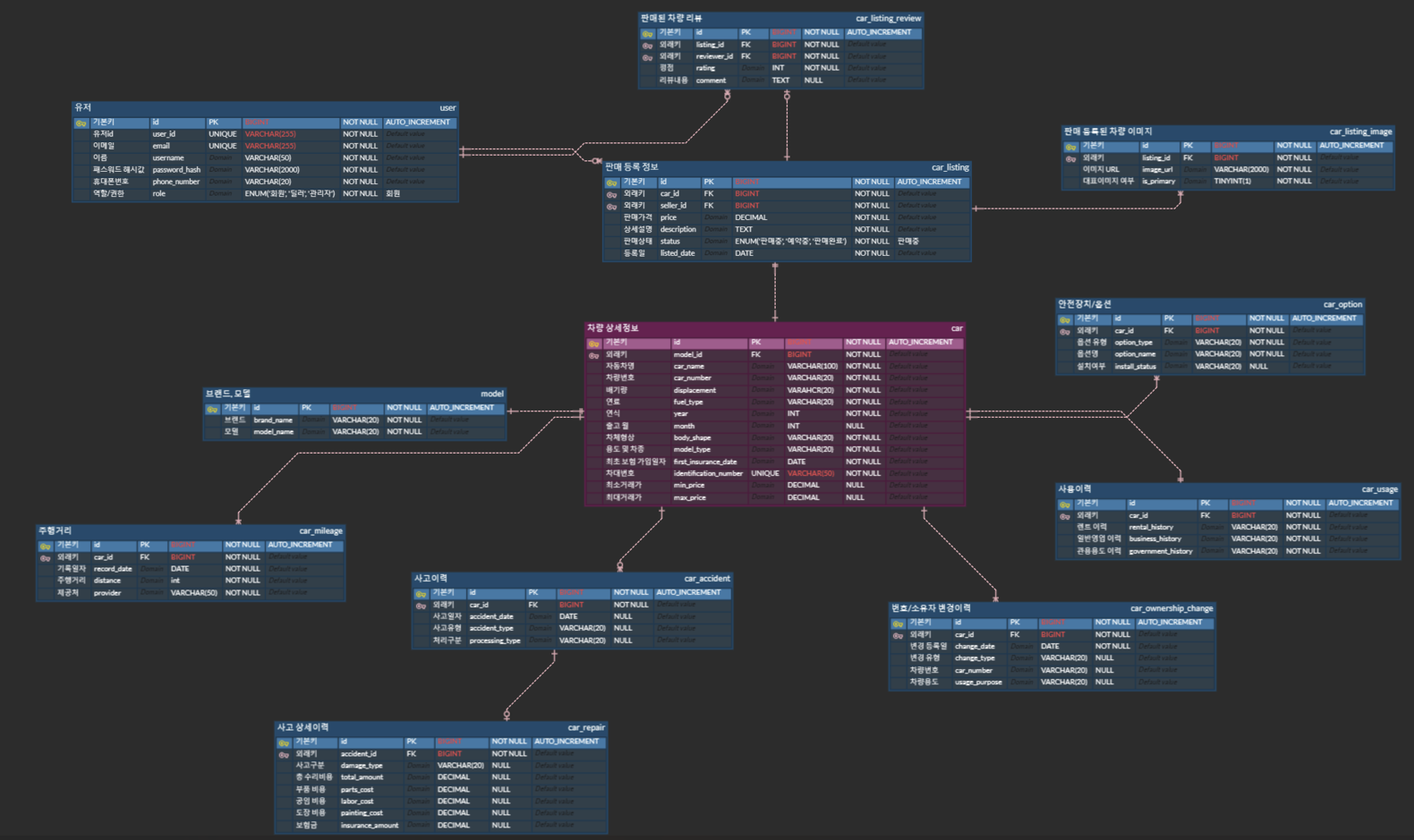
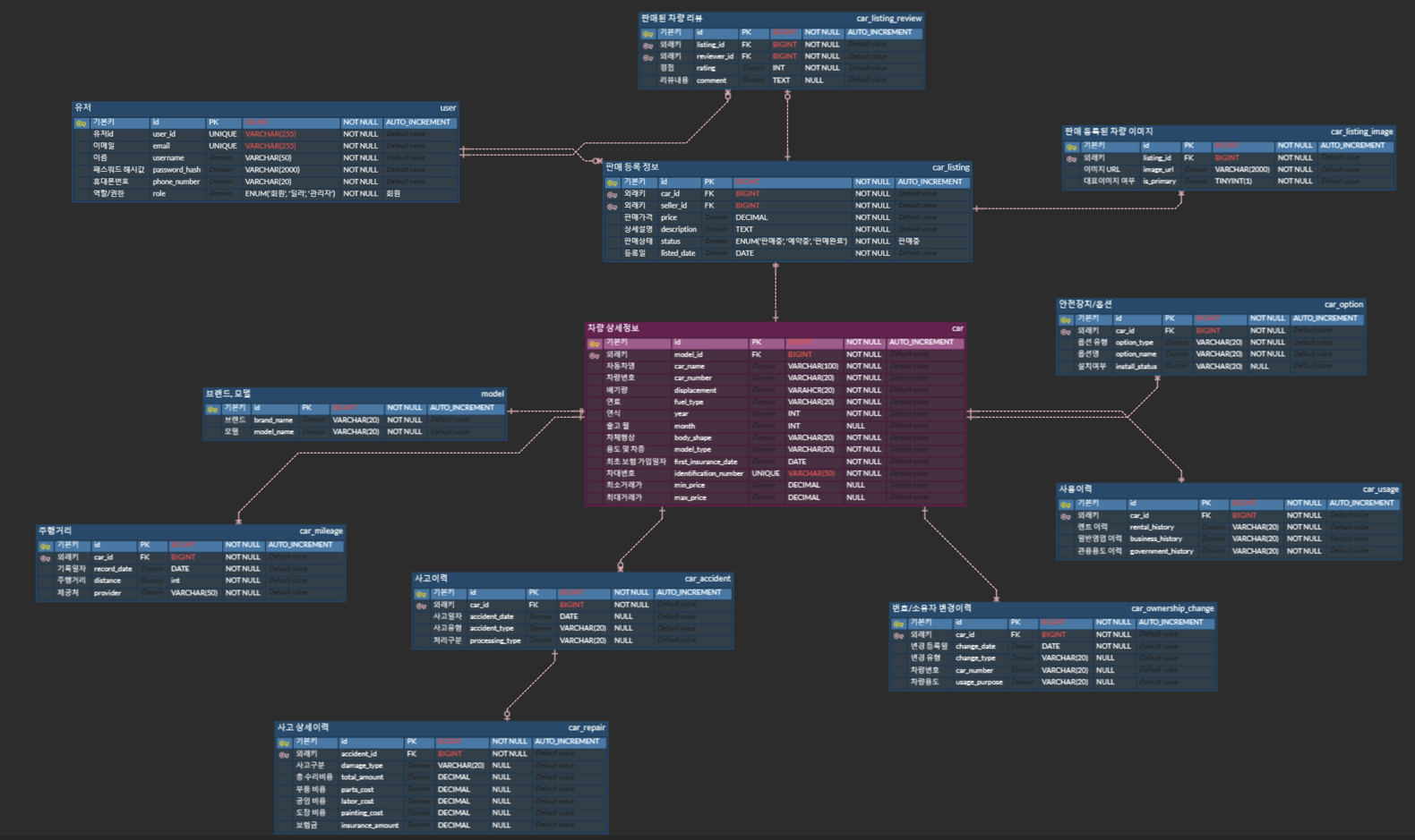
스프린트 2가 종료되었다. 6일이 걸렸으니 스프린트 1에 비해 3배는 빨리 끝났다.당연한 거겠지만 환경설정과 학습 시간이 빠지고, 기능 구현에만 집중하니 작업이 훨씬 빨랐던 것 같다.스프린트 2에서 구현한 기능은 아래와 같다.마이페이지 조회마이페이지 내 정보 수정판매중인 차량 목록 조회 프론트와 백엔드를 함께 진행하며 느낀건데, 확실히 백엔드가 좀 더 논리적으로 생각할 게 많은 것 같다. 물론 내가 백에 좀 더 신경을 쓰고 있는 것도 사실이지만, 백 로직을 생각하는 것이 3배는 머리아픈 것 같다. 백은 깊고, 프론트는 넓은 것 같다고 느꼈다. 개인적인 생각이다. 프론트엔드에서 어려웠던 점 - 다양하고 자잘한 이슈들마이페이지 조회와 내 정보 수정 기능은 백에서는 아주 수월했다. 쉽게 구현할 수 있었다. 하..
                           
                        
 
                         
                         
                         
                         
                         
                         
                         
                        